Data Format

Here is data format for exchange network structures and trained parameters.

Network Structure

Network structure and parameter will store with Google Protocol Buffer format internally.

Overview

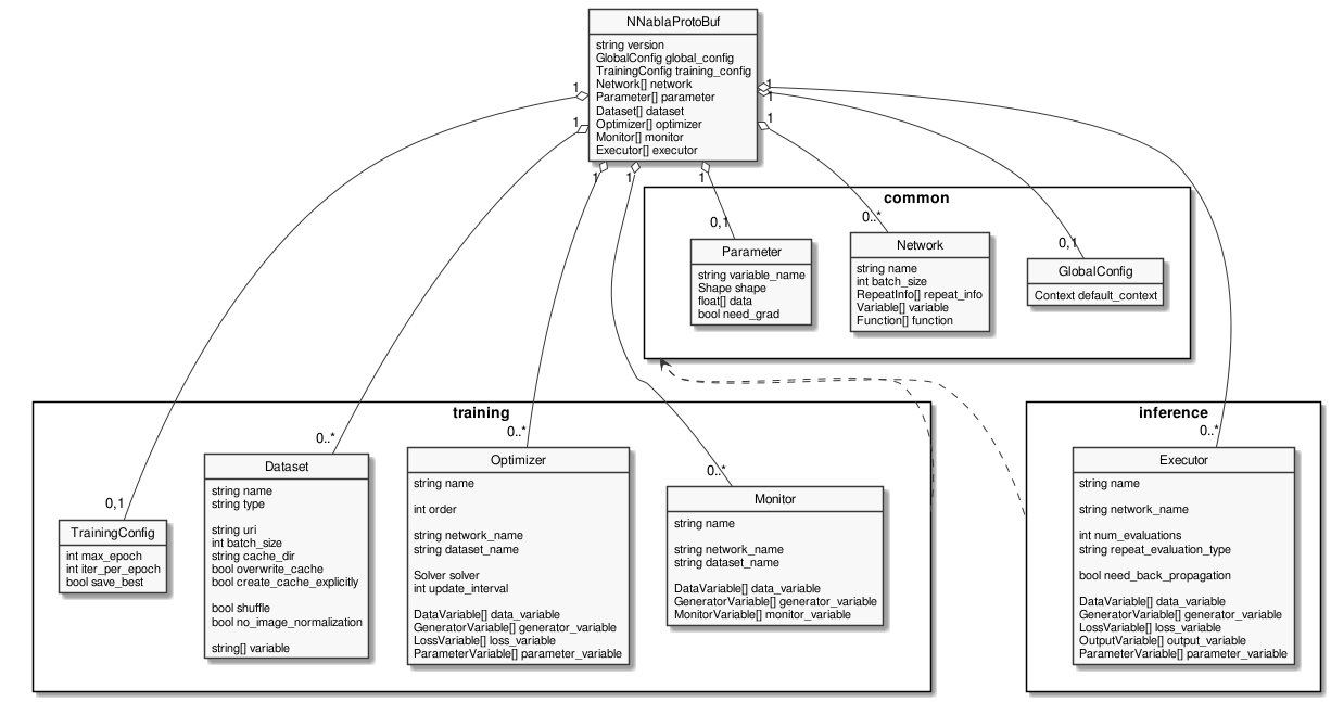
Overview of network structure defined as following.

skinparam monochrome true
hide circle
hide methods

class NNablaProtoBuf {
  string version
  GlobalConfig global_config
  TrainingConfig training_config
  Network[] network
  Parameter[] parameter
  Dataset[] dataset
  Optimizer[] optimizer
  Monitor[] monitor
  Executor[] executor
}

package common <<Rectangle>> {
  class GlobalConfig {
    Context default_context
  }

  class Network {
    string name
    int batch_size
    RepeatInfo[] repeat_info
    Variable[] variable
    Function[] function
  }

  class Parameter {
    string variable_name
    Shape shape
    float[] data
    bool need_grad
  }
}

package training <<Rectangle>> {
  class TrainingConfig {
    int max_epoch
    int iter_per_epoch
    bool save_best
  }

  class Dataset {
    string name
    string type

    string uri
    int batch_size
    string cache_dir
    bool overwrite_cache
    bool create_cache_explicitly

    bool shuffle
    bool no_image_normalization

    string[] variable
  }

  class Optimizer {
    string name

    int order

    string network_name
    string dataset_name

    Solver solver
    int update_interval

    DataVariable[] data_variable
    GeneratorVariable[] generator_variable
    LossVariable[] loss_variable
    ParameterVariable[] parameter_variable
  }

  class Monitor {
    string name

    string network_name
    string dataset_name

    DataVariable[] data_variable
    GeneratorVariable[] generator_variable
    MonitorVariable[] monitor_variable
  }
}

package inference <<Rectangle>> {
  class Executor {
    string name

    string network_name

    int num_evaluations
    string repeat_evaluation_type

    bool need_back_propagation

    DataVariable[] data_variable
    GeneratorVariable[] generator_variable
    LossVariable[] loss_variable
    OutputVariable[] output_variable
    ParameterVariable[] parameter_variable
  }
}
common <.. training
common <.. inference

NNablaProtoBuf "1" o-- "0,1" GlobalConfig
NNablaProtoBuf "1" o-- "0,1" Parameter

NNablaProtoBuf "1" o-- "0,1" TrainingConfig
NNablaProtoBuf "1" o-- "0..*" Network
NNablaProtoBuf "1" o-- "0..*" Dataset
NNablaProtoBuf "1" o-- "0..*" Optimizer
NNablaProtoBuf "1" o-- "0..*" Monitor

NNablaProtoBuf "1" o-- "0..*" Executor

NNablaProtoBuf

Root message of NNabla network structure. This message could be store GlobalConfig, TrainingConfig, Network(s), Parameter(s), Dataset(s), Optimizer(s), Monitor(s) and Executor(s).

Variable

Internal data structure to store tensor for Neural network I/O and parameters.

GlobalConfig

Configuration of environment that suggest to do train or inference.

TrainingConfig

Configuration of training.

Network

Network structure.

Parameter

Special variable to store train result. (e.g Weight or Bias of affine layer)

Dataset

Specify dataset for training.

Optimizer

Define network, dataset, and input/output variables for train.

Monitor

Define network, dataset, and input/output variables for monitor training status..

Executor

Define network and input/output variables for train.

Structure for Training

TBD

Structure for Inference

TBD

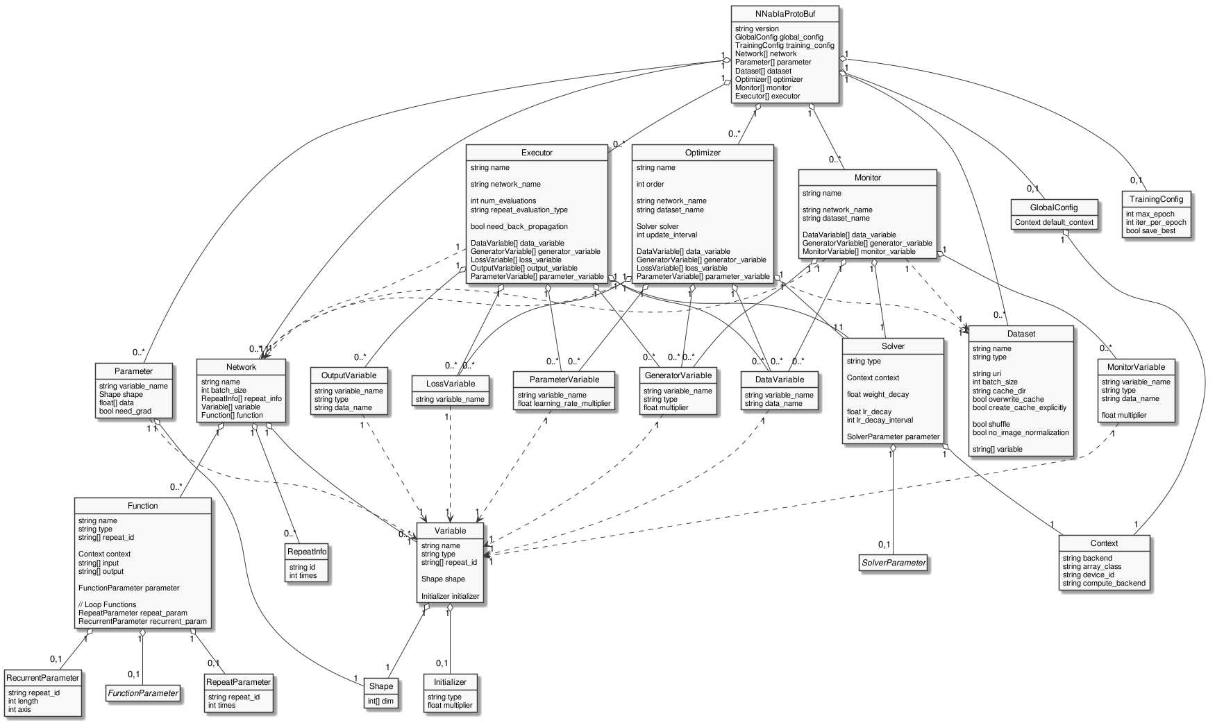
Overall structure

skinparam monochrome true
hide circle
hide methods

class Shape {
  int[] dim
}

class Context {
  string backend
  string array_class
  string device_id
  string compute_backend
}

class GlobalConfig {
  Context default_context
}

class NNablaProtoBuf {
  string version
  GlobalConfig global_config
  TrainingConfig training_config
  Network[] network
  Parameter[] parameter
  Dataset[] dataset
  Optimizer[] optimizer
  Monitor[] monitor
  Executor[] executor
}

class TrainingConfig {
  int max_epoch
  int iter_per_epoch
  bool save_best
}

class Network {
  string name
  int batch_size
  RepeatInfo[] repeat_info
  Variable[] variable
  Function[] function
}

class RepeatInfo {
 string id
 int times
}

class RepeatParameter {
  string repeat_id
  int times
}

class RecurrentParameter {
  string repeat_id
  int length
  int axis
}

class Variable {
  string name
  string type
  string[] repeat_id

  Shape shape

  Initializer initializer
}

class Initializer {
  string type
  float multiplier
}

class Parameter {
  string variable_name
  Shape shape
  float[] data
  bool need_grad
}

class Dataset {
  string name
  string type

  string uri
  int batch_size
  string cache_dir
  bool overwrite_cache
  bool create_cache_explicitly

  bool shuffle
  bool no_image_normalization

  string[] variable
}

class Optimizer {
  string name

  int order

  string network_name
  string dataset_name

  Solver solver
  int update_interval

  DataVariable[] data_variable
  GeneratorVariable[] generator_variable
  LossVariable[] loss_variable
  ParameterVariable[] parameter_variable
}

class Solver {
  string type

  Context context

  float weight_decay

  float lr_decay
  int lr_decay_interval

  SolverParameter parameter
}

class DataVariable {
  string variable_name
  string data_name
}

class GeneratorVariable {
  string variable_name
  string type
  float multiplier
}

class LossVariable {
  string variable_name
}

class ParameterVariable {
  string variable_name
  float learning_rate_multiplier
}

class Monitor {
  string name

  string network_name
  string dataset_name

  DataVariable[] data_variable
  GeneratorVariable[] generator_variable
  MonitorVariable[] monitor_variable
}

class MonitorVariable {
  string variable_name
  string type
  string data_name

  float multiplier
}

class Executor {
  string name

  string network_name

  int num_evaluations
  string repeat_evaluation_type

  bool need_back_propagation

  DataVariable[] data_variable
  GeneratorVariable[] generator_variable
  LossVariable[] loss_variable
  OutputVariable[] output_variable
  ParameterVariable[] parameter_variable
}

class OutputVariable {
  string variable_name
  string type
  string data_name
}

class Function {
  string name
  string type
  string[] repeat_id

  Context context
  string[] input
  string[] output

  FunctionParameter parameter

  // Loop Functions
  RepeatParameter repeat_param
  RecurrentParameter recurrent_param
}

abstract class SolverParameter
hide SolverParameter members

abstract class FunctionParameter
hide FunctionParameter members

NNablaProtoBuf "1" o-- "0,1" GlobalConfig
NNablaProtoBuf "1" o-- "0,1" TrainingConfig
NNablaProtoBuf "1" o-- "0..*" Network
NNablaProtoBuf "1" o-- "0..*" Parameter
NNablaProtoBuf "1" o-- "0..*" Dataset

NNablaProtoBuf "1" o-- "0..*" Optimizer
NNablaProtoBuf "1" o-- "0..*" Monitor
NNablaProtoBuf "1" o-- "0..*" Executor

GlobalConfig "1" o-- "1" Context

Network "1" o-- "0..*" RepeatInfo
Network "1" o-- "0..*" Variable
Network "1" o-- "0..*" Function

Parameter "1" ..> "1" Variable
Parameter "1" o-- "1" Shape

Variable "1" o-- "1" Shape
Variable "1" o-- "0,1" Initializer

Optimizer "1" ..> "1" Network
Optimizer "1" ..> "1" Dataset
Optimizer "1" o-- "1" Solver
Optimizer "1" o-- "0..*" DataVariable
Optimizer "1" o-- "0..*" GeneratorVariable
Optimizer "1" o-- "0..*" LossVariable
Optimizer "1" o-- "0..*" ParameterVariable

Monitor "1" ..> "1" Network
Monitor "1" ..> "1" Dataset
Monitor "1" o-- "1" Solver
Monitor "1" o-- "0..*" DataVariable
Monitor "1" o-- "0..*" GeneratorVariable
Monitor "1" o-- "0..*" MonitorVariable

Executor "1" ..> "1" Network
Executor "1" o-- "1" Solver
Executor "1" o-- "0..*" DataVariable
Executor "1" o-- "0..*" GeneratorVariable
Executor "1" o-- "0..*" LossVariable
Executor "1" o-- "0..*" OutputVariable
Executor "1" o-- "0..*" ParameterVariable

DataVariable      "1" ..> "1" Variable
GeneratorVariable "1" ..> "1" Variable
LossVariable      "1" ..> "1" Variable
ParameterVariable "1" ..> "1" Variable
MonitorVariable   "1" ..> "1" Variable
OutputVariable    "1" ..> "1" Variable

Function "1" o-- "0,1" FunctionParameter
Function "1" o-- "0,1" RepeatParameter
Function "1" o-- "0,1" RecurrentParameter

Solver "1" o-- "1" Context
Solver "1" o-- "0,1" SolverParameter

Parameter

From the performance point of view, parameters can be saved in HDF 5 format.

File Format and extensions

Protocol buffer text format file

.nntxt or .prototxt

Protocol buffer serialized binary file

.protobuf

HDF5

.h5

NNP (ZIP archived file with above formats.)

.nnp